Nhảy tới nội dung

Bắt đầu

Chào mừng bạn đến với trang tài liệu của Bizzi Pay.

Hướng dẫn lập trình viên tích hợp cồng thanh toán Bizzi Pay để xử lý các giao dịch Thanh toán chuyển khoản

Cách Bizzi Pay hoạt động

Alt text

Bizzi Pay sẽ đóng vai trò là cổng thanh toán để thực hiện các giao dịch thanh toán chuyển khoản ngân hàng cho nhà cung cấp từ Merchant

Luồng tích hợp Bizzi Pay với hệ thống của Merchant

Merchant sẽ tích hợp với Bizzi Pay thông qua Bizzi Pay API. Luồng tích hợp như sau:

Alt text

  • Bước 1: Merchant cần thiết tạo nguồn tiền (Xem API) để có thể giao dịch.
  • Bước 2: Ứng dụng của merchant tiến hành gọi tạo lệnh chi, Bizzi sẽ kiểm tra dữ liệu và trả về kết quả chứa id của lệnh chi.
  • Bước 3: Khi giao dịch ghi nhận thành công tại ngân hàng, Merchant có thể gọi truy vấn lệnh chi theo id của lệnh chi để xem trạng thái.
  • Bước 4: Sau khi có kết quả trạng thái của lệnh chi, Merchant có thể cập nhật trạng thái thánh toán phù hợp.

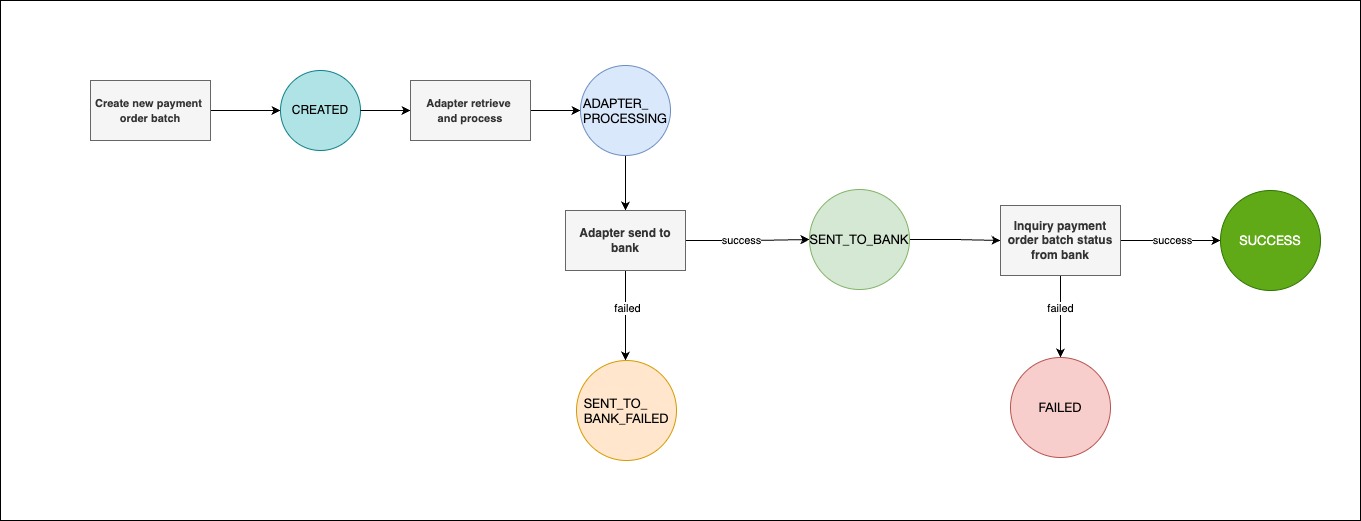
Luồng trạng thái

Trạng thái lệnh chi

Alt text

Trạng thái mỗi giao dịch

Alt text